...
IZSIA

Copyright: ViMeTech
IZSIA (prononcer "Easy SIA") : L'intelligence normative SIA
Forts de plusieurs années d'expérience en bureau d'étude, et pour avoir largement travaillé avec les normes SIA, il était temps de mettre des mots sur la manière dont les professionnels approchent les normes : ils cherchent un article précis, une image, une formule, une valeur, une exigence, quasiment tout le temps par fragments. Pourtant, les outils actuels restent conçus pour la lecture linéaire, pas pour cet usage réel.
IZSIA propose une approche différente : interroger les normes en langage naturel et obtenir des réponses directes, sourcées, en quelques secondes.
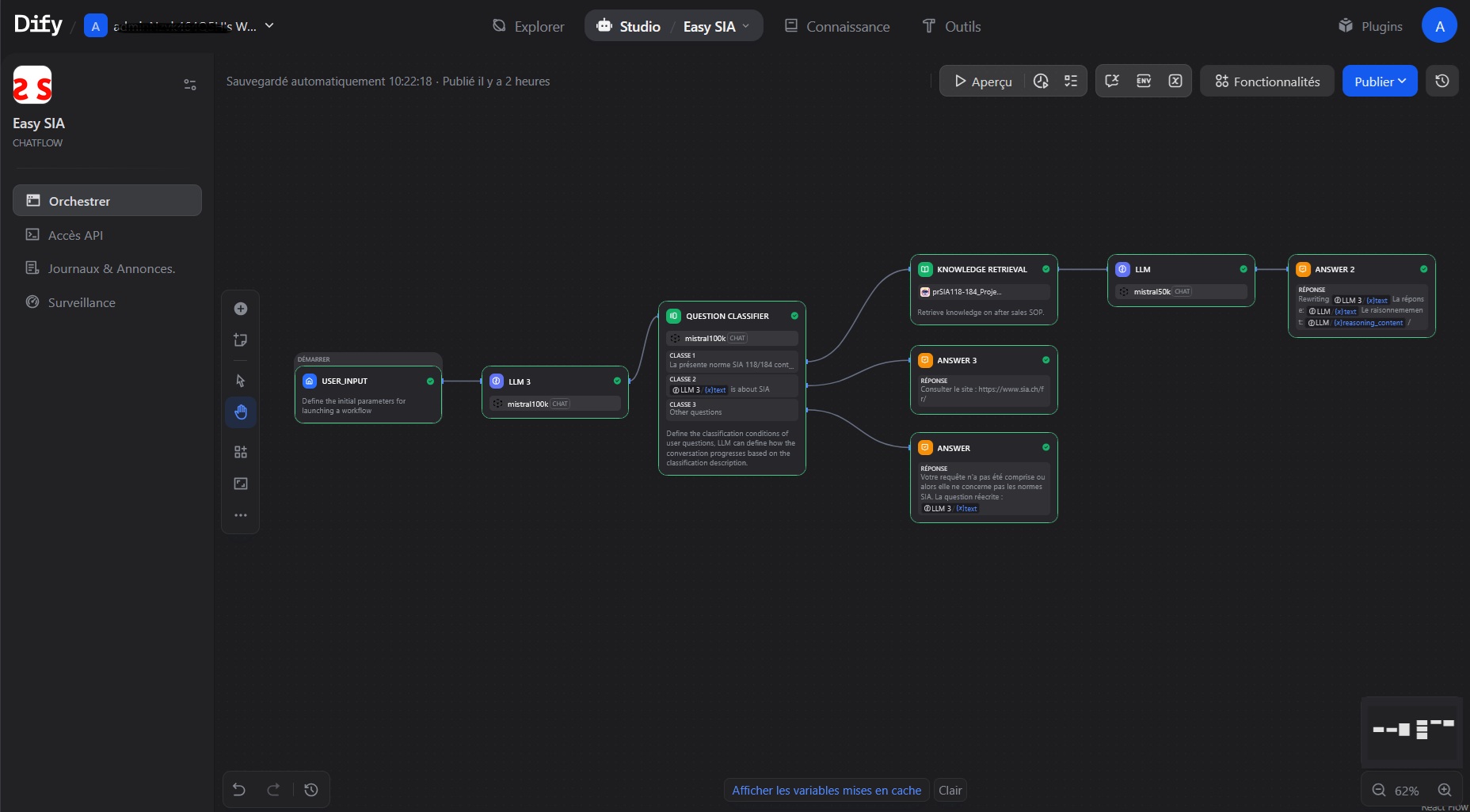
L'outil s'appuie sur une base de données vectorielle qui reflète cette logique de consultation par fragments chaque passage est indexé avec ses métadonnées (norme, article, version) pour garantir une traçabilité complète.
Ce n'est pas un simple chatbot. C'est une infrastructure documentaire pensée pour le métier, où chaque réponse cite sa source exacte et où l'utilisateur peut vérifier, approfondir, citer avec rigueur.
L'ensemble repose sur une architecture 100% suisse : hébergement Infomaniak à Genève, modèle de langage Mistral via Euria, plateforme Dify auto-hébergée. Aucune donnée ne transite hors de nos frontières. La conformité LPD est native, pas ajoutée après coup. L'ensemble de logiciels est "OpenSource" à l'exception de la LLM Mistral.
IZSIA libère du temps intellectuel.
Moins de recherche documentaire, plus de temps pour décider, coordonner, construire. L'outil démocratise l'accès aux normes : un chef de chantier peut interroger le corpus aussi efficacement qu'un ingénieur spécialisé.
Le prototype couvre une norme en consultation publique qui était disponible en Mai 2025 sur le site de la SIA. L'ambition : rendre progressivement l'ensemble du corpus SIA accessible en dialogue intelligent, multilingue, et poser les bases d'un nouvel outil au service de la culture du bâti suisse.
Forts de plusieurs années d'expérience en bureau d'étude, et pour avoir largement travaillé avec les normes SIA, il était temps de mettre des mots sur la manière dont les professionnels approchent les normes : ils cherchent un article précis, une image, une formule, une valeur, une exigence, quasiment tout le temps par fragments. Pourtant, les outils actuels restent conçus pour la lecture linéaire, pas pour cet usage réel.
IZSIA propose une approche différente : interroger les normes en langage naturel et obtenir des réponses directes, sourcées, en quelques secondes.
L'outil s'appuie sur une base de données vectorielle qui reflète cette logique de consultation par fragments chaque passage est indexé avec ses métadonnées (norme, article, version) pour garantir une traçabilité complète.
Ce n'est pas un simple chatbot. C'est une infrastructure documentaire pensée pour le métier, où chaque réponse cite sa source exacte et où l'utilisateur peut vérifier, approfondir, citer avec rigueur.
L'ensemble repose sur une architecture 100% suisse : hébergement Infomaniak à Genève, modèle de langage Mistral via Euria, plateforme Dify auto-hébergée. Aucune donnée ne transite hors de nos frontières. La conformité LPD est native, pas ajoutée après coup. L'ensemble de logiciels est "OpenSource" à l'exception de la LLM Mistral.
IZSIA libère du temps intellectuel.
Moins de recherche documentaire, plus de temps pour décider, coordonner, construire. L'outil démocratise l'accès aux normes : un chef de chantier peut interroger le corpus aussi efficacement qu'un ingénieur spécialisé.
Le prototype couvre une norme en consultation publique qui était disponible en Mai 2025 sur le site de la SIA. L'ambition : rendre progressivement l'ensemble du corpus SIA accessible en dialogue intelligent, multilingue, et poser les bases d'un nouvel outil au service de la culture du bâti suisse.




Copyright général des photographies: ViMeTech




Copyright général des plans / schémas / graphiques: ViMeTech
Textes Critères de Davos
Gouvernance
IZSIA pose un cadre clair : l'outil informe, l'humain décide. Cette collaboration IA-humain est inscrite dans l'architecture même du système, chaque réponse cite sa source, l'utilisateur vérifie et tranche. Des garde-fous assurent la conformité dès la conception. En proposant IZSIA, la SIA a l'opportunité de montrer une voie exemplaire en matière d'IA pour un écosystème construction qui cherche encore ses repères dans sa transition digitale.
Fonctionnalité
Comment les professionnels consultent-ils les normes au quotidien ? Ils cherchent un article, une valeur, une exigence, cette recherche est effectuée souvent par fragments. Pourtant, les outils actuels restent conçus pour la lecture linéaire.
IZSIA s'adapte à cet usage réel grâce à une base de données vectorisée qui répond précisément à l'usage par fragments : chaque passage est indexé avec ses métadonnées (norme, article, version).
L'interface se veut ludique et intuitive, sans réinventer.
IZSIA s'adapte à cet usage réel grâce à une base de données vectorisée qui répond précisément à l'usage par fragments : chaque passage est indexé avec ses métadonnées (norme, article, version).
L'interface se veut ludique et intuitive, sans réinventer.
Environnement
IZSIA adopte une sobriété numérique assumée. Infrastructure mutualisée plutôt que serveurs dédiés. Composants open-source favorisant durabilité et indépendance. Hébergement 100% suisse (Infomaniak, Genève) réduisant une certaine pression technologique internationale.
Économie
La vraie question économique n'est pas le coût de l'outil, mais l'efficacité que les architectes et ingénieurs peuvent y gagner. Chaque professionnel qui navigue dans des PDF, qui reformule sa requête, qui doute de la version consultée c'est du temps soustrait au projet.
IZSIA investit dans l'infrastructure documentaire pour libérer du temps intellectuel.
IZSIA investit dans l'infrastructure documentaire pour libérer du temps intellectuel.
Diversité
IZSIA démocratise l'accès à l'intelligence normative. Qu'il s'agisse d'un architecte confirmé, d'un jeune ingénieur ou d'un maître d'ouvrage non-sachant, tous peuvent interroger les normes SIA en langage naturel, sans expertise préalable. L'interface conversationnelle élimine les barrières techniques. Les disclaimers explicites protègent tous les utilisateurs contre les mauvaises interprétations. La documentation qui peut être multilingue et un guide utilisateur renforcent l'inclusivité.
Contexte
IZSIA démocratise l'accès à l'intelligence normative. Un contremaitre sur le chantier peut interroger le corpus aussi efficacement qu'un ingénieur spécialisé. L'interface conversationnelle élimine les barrières : pas besoin de connaître la structure des normes, pas de jargon documentaire à maîtriser. Une question simple, une réponse compréhensible. L'outil augmente les compétences de chacun sans créer de dépendance.
Esprit du lieu
IZSIA incarne les valeurs helvétiques : précision, fiabilité, pragmatisme. Architecture 100% suisse hébergement Infomaniak à Genève, modèle de langage Mistral via Euria, plateforme Dify auto-hébergée. Aucune donnée ne transite hors de nos frontières. La conformité LPD est native, pas ajoutée après coup. L'outil parle le langage des professionnels romands, avec leur vocabulaire métier.
Beauté
La beauté d'IZSIA réside dans sa simplicité et l'élégance de son interface. Pas d'interface complexe, pas de formation requise. Une question, une réponse sourcée, traçable. Le professionnel dialogue avec les normes comme avec un collègue expérimenté.
Cette clarification du complexe en information actionnable, dans une interface esthétique et intuitive est la signature du projet.
Cette clarification du complexe en information actionnable, dans une interface esthétique et intuitive est la signature du projet.
Caractéristiques
Lieu
Fribourg
Catégorie d'ouvrage (SIA 102)
Installations techniques
Type de tâche
Transformation
Type de procédure
Concours
Type de concours
Concours ouvert
Coût de construction en CHF (SIA 416)
0
Surface de plancher en m² (SIA 416)
0
Planification
2025 → 2025
Réalisation
2025 → 2025
Année de mise en service
2026